你提供的照片可能用于改善必应图片处理服务。
隐私政策
|
使用条款
无法使用此链接。检查链接是否以 "http://" 或 "https://" 开头,然后重试。
无法处理此搜索。请尝试其他图像或关键字。
试用视觉搜索
使用图像搜索、识别对象和文本、翻译或解决问题
将一个或多个图像拖到此处,
上传图像
或
打开相机
将图像放到此处以开始搜索
要使用可视化搜索,请在浏览器中启用相机
English
全部
搜索
图片
灵感
创建
集合
视频
地图
资讯
更多
购物
航班
旅游
笔记本
自动播放所有 GIF
在这里更改自动播放及其他图像设置
自动播放所有 GIF
拨动开关以打开
自动播放 GIF
图片尺寸
全部
小
中
大
特大
至少... *
自定义宽度
x
自定义高度
像素
请为宽度和高度输入一个数字
颜色
全部
仅限颜色
黑白
类型
全部
照片
剪贴画
素描
动画 GIF
透明
版式
全部
方形
横版
高
人物
全部
仅脸部
半身像
日期
全部
过去 24 小时
过去一周
过去一个月
去年
授权
全部
所有创作共用
公共领域
免费分享和使用
在商业上免费分享和使用
免费修改、分享和使用
在商业上免费修改、分享和使用
详细了解
清除筛选条件
安全搜索:
中等
严格
中等(默认)
关闭
筛选器
768×1024
scribd.com
PLSQL Cursor | PDF | Pl/Sql | …
768×1024
scribd.com
CURSOR Handling in PL…
768×201
oracletutorial.com
PL/SQL Cursor
395×295
oracletutorial.com
PL/SQL Cursor
557×117
plsqltutorial.com
PL/SQL Cursor
800×450
linkedin.com
Oracle PL/SQL Tutorial 22- Cursor in PL/SQL with Example in Hindi |… | Javainhand Tutorial
768×1024
scribd.com
8.3 PL - SQL Cursor Variables …
495×640
slideshare.net
PLSQL CURSOR | PDF
2048×2650
slideshare.net
PLSQL CURSOR | PDF
640×596
w3resource.com
PL/SQL Cursor: Retriev the records from the employee…
320×414
slideshare.net
PLSQL CURSOR | PDF
320×414
slideshare.net
PLSQL CURSOR | PDF
320×414
slideshare.net
PLSQL CURSOR | PDF
689×644
w3resource.com
PL/SQL Cursor: Show the uses of implicit cursor without usin…
372×529
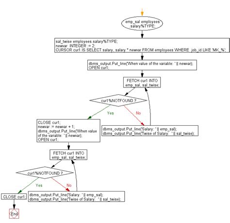
w3resource.com
PL/SQL Cursor: Fetch the first thr…
776×756
w3resource.com
PL/SQL Cursor: Show the uses of a variable in explicit …
824×597
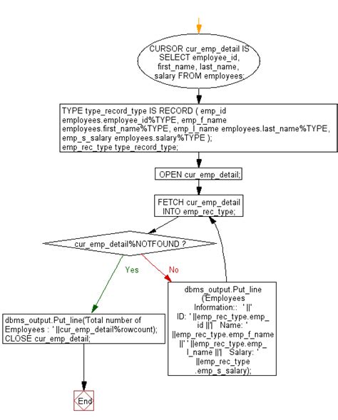
w3resource.com
PL/SQL Cursor: Display the last name of manager, and their departments fo…
768×1024
scribd.com
PL - SQL Cursor by Practical Example…
302×718
w3resource.com.cach3.com
PL/SQL Cursor: Display the na…
577×500
w3resource.com
PL/SQL Cursor: Insert data into two tables from one table usin…
550×684
w3resource.com.cach3.com
PL/SQL Cursor: Declare a record da…
361×798
w3resource.com.cach3.com
PL/SQL Cursor: Display the em…
624×152
tesdbacademy.com
ora-plsql-explicit-cursor
593×638
w3resource.com.cach3.com
PL/SQL Cursor: Insert data into two tables …
584×513
w3resource.com.cach3.com
PL/SQL Cursor: FETCH records with nested Curso…
480×360
www.reddit.com
Parameterized Cursor in PL/SQL with Example : r/plsql
550×926
w3resource.com.cach3.com
PL/SQL Cursor: Show the use…
420×270
movesxaser.weebly.com
Cursors in plsql - movesxaser
650×582
oakdome.com
Oracle SQL *Plus PL/SQL Cursors
650×602
oakdome.com
Oracle SQL *Plus PL/SQL Cursors
800×1066
dev.to
CURSOR in PLSQL | Best …
1084×498
vipinboy.github.io
Plsql
1200×1698
studocu.com
Plsql Cursor - PL/SQL Cursor …
720×540
slidetodoc.com
PLSQL PLSQL CURSORS Oracle creates a memory area
765×990
learnpick.in
ORACLE PLSQL - Cursors - Notes - L…
某些结果已被隐藏,因为你可能无法访问这些结果。
显示无法访问的结果
报告不当内容
请选择下列任一选项。
无关
低俗内容
成人
儿童性侵犯
反馈